[commit 하기]
이제 프로젝트에서 작성한 프로젝트 구성 파일을 github의 원격 저장소로 보내야 합니다. 원격 저장소로 보내려면 우선 로컬 저장소에 commit을 해야 합니다.
git에서는 세 곳의 저장소에 저장이 된다고 위에서 설명했습니다.
작업 공간 -> 스테이지 영역 -> 로컬 저장소 -> 원격 저장소
commit은 내 로컬저장소에 작업한 파일을 저장하는 작업을 의미합니다.

작업 공간에 있는 파일을 스테이지 영역으로 먼저 보내야겠죠?
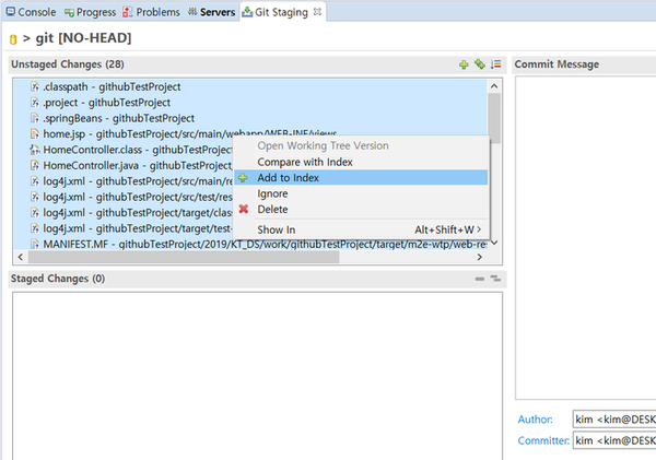
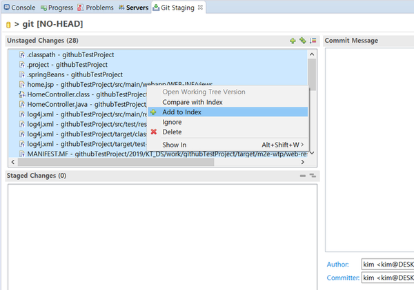
우선 Untracked 상태인 파일들을 stage 영역으로 보내야 합니다. 그래야 commit을 하여 원격 저장소로 보낼 수 있습니다. Unstaged Change 영역에 있는 모든 파일을 선택하고 오른쪽 버튼을 눌러 [Add to Git Index]를 선택합니다.

모든 파일이 stage 영역으로 넘어가고 프로젝트의 아이콘은 staged 상태가 된 것을 확인할 수 있습니다. stage 영역에 있는 아이콘은 added 상태로 이제 아직 git으로 올라가지는 않았지만 commit 할 수 있는 상태라는 의미입니다.


stage 영역에 있는 파일을 로컬 영역으로 commit 시키기 위해 commit messge를 입력하고 commit 버튼을 누릅니다. stage 영역에 있는 파일이 없어지고 아이콘은 모두 변경됩니다.


'프로젝트관련 tool > github' 카테고리의 다른 글
| 이클립스에서 작성한 프로젝트를 github에 올리기 - step5 fetch 하기 (0) | 2019.08.21 |
|---|---|
| 이클립스에서 작성한 프로젝트를 github에 올리기 - step4 remote 설정하기 (0) | 2019.08.20 |
| 이클립스에서 작성한 프로젝트를 github에 올리기 - step2 github 관련 view 추가하기 (0) | 2019.08.20 |
| 이클립스에서 작성한 프로젝트를 github에 올리기 - step1 프로젝트 공유하기 (0) | 2019.08.20 |
| 프로젝트 fork 하기 (0) | 2019.08.20 |